提起思维导图,就不得不说 XMind,作为思维导图工具中的佼佼者,兼具丰富的导图模板、美观的配色方案、及多种创意工具。
无论是职场打工人、在校大学生,还是需要头脑风暴的创意工作者,掌握思维导图能帮你打破思路局限,养成结构思维。
XMind 2022 打磨的众多功能,都让理清思路、展现思维更上一层楼:
- 模板、配色方案更智能;
- 演说模式更自由;
- 全新的贴纸、插画、手绘风格;
- 优化了众多细节体验……
即日起至 11 月 15 日双 11 大促期间,XMind 2022 限时 8 折,仅需 188.8 元起,点击[神一样的男人]专属链接立即购买!
智能模板配色方案
XMind 2022 带来了更多精心设计的模板,覆盖了思维导图的各种经典应用场景,支持鱼骨图、时间轴、树型表格等导图结构混用,让新朋友更快上手,老朋友常用常新。
配色方案变得更为智能,在更改主题颜色时自动适配文字颜色。丰富的颜色变化,巧妙的色彩配比,让好看变得毫不费力~
升级后的彩虹分支功能也加入智能配色方案阵容,每种配色都有适配的彩虹分支,一键即可让整张图变得缤纷起来。
自定义导图风格
XMind 2022 为思维导图加入了手绘模式,支持一键将齐整的线条和填充色变成手绘风格,显得更加活泼有趣。
还新增了各式各样生动有趣的贴纸、插画,搭配不同的颜色、图标记号,增添视觉效果的同时能让人记住更多有效信息。
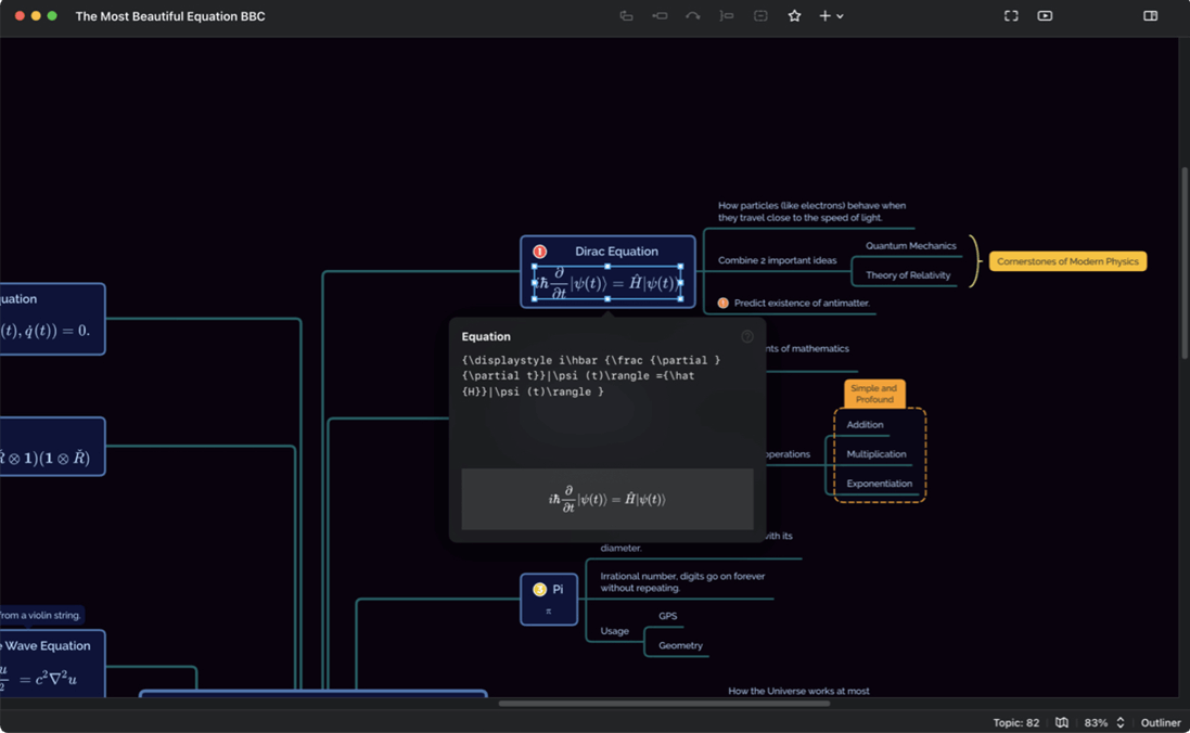
除了肉眼可见的明显优化外,还支持插入 LaTeX 数学方程,优化导出画质、提升联系线调整和拖拽的体验等等。
我们的老朋友数码荔枝双 11 带来了限时特惠价,活动期间购买 XMind 2022 限时 8 折仅需 188.8 元起!戳[神一样的男人]专属优惠链接立即购买!
演说模式更自由
演说模式是 XMind 2021 最具特色的功能,自动生成优雅的版式和转场动画,让你像幻灯片一样演示你的思维导图。
现在这个大家喜爱的功能迎来了新一轮的升级,支持演说模式预览,设置主题出场顺序和裁剪序列功能,更灵活控制演说内容。
内容编排上的自由度得到极大提升,支持括号式、要点式和歌词式三种幻灯片布局方式,将信息要点化,紧跟你的思路,清晰地展示你的想法。
不管是课堂演说还是小组分享,进入演说模式让你高效呈现思维,突出要点,真正达到有效沟通。
移动端同步升级
XMind 移动端也同步升级了各种酷炫功能,iPhone / iPad / Android 各平台无缝衔接。
支持一键更换样式、多选批量编辑、多种智能配色方案、手绘风格等功能,移动端绘图效率大幅提升!
双 11 活动来解锁专业版本,移动端也可畅享桌面版的全新体验,Markdown、SVG、PNG、PDF、Office 等各种格式无限导出分享。
活动仅持续至 11 月 15 日,XMind 2022 限时 8 折,仅需 188.8 元起!欲购从速 >>
除此优惠外,即日起至 11 月 15 日大促期间,还有 Typora、UPDF、Bandizip、Downie、Listary、白描等 60+ 软件优惠低至 6 折起,马上前往双 11 专区买买买!














